The PEPPOL Business Interoperability Specification, “BIS” from here on after, has been developed by the OpenPEPPOL AISBL Post Award Coordinating Community and is published as part of the PEPPOL specifications.
Link to main site of documentation
1. Introduction to OpenPeppol and BIS
This Peppol BIS (Business Interoperability Specification) is a result of work in the Peppol Logistics Incubation Project.
This BIS provides a set of specifications for implementing a Peppol business process. The document is concerned with clarifying requirements for ensuring interoperability of pan-European Public eProcurement and provides guidelines for supporting these requirements and how to implement them.
1.1. Background and objective
The Peppol BIS provides a set of specifications for implementing Peppol business documents. The specifications enable any company to issue electronic documents that fulfill legal and business processing requirement within the European Union and the EEA. It supports a subset of information that is used by most industries and enables users to issue documents (invoices, orders, despatch advices, etc…) that are valid for cross border trade within the European Union and the EEA.
The purpose of this document is to describe a common format for the Waybill message in the European market, and to facilitate an efficient implementation and increased use of electronic collaboration regarding the transportation process based on this format.
1.2. Audience
The audience for this document is organizations wishing to be PEPPOL enabled for exchanging electronic business documents, and/or their ICT-suppliers.
These organizations may be:
-
Service providers
-
Contracting Authorities
-
Economic Operators
-
Software Developers
More specifically it is addressed towards the following roles:
-
ICT Architects
-
ICT Developers
-
Business Experts
For further information, please see PEPPOL BIS common text and introduction.
2. Principles and prerequisites
This chapter describes the principles and assumptions that underlie the use of the Waybill.
A Waybill is a document that provides specific information about a freight shipment, such as origin, destination, transportation route, and contact information for the shipper and receiver. Waybills can be used in shipping freight cargo by truck, train, plane, or boat.
Waybill is a common term covering various terms used in different modes of transport, for example:
-
Bill of Lading, Ocean Bill of Lading, or Sea Waybill is used in Sea freight
-
Air Waybill or eAWB is used in Airfreight
-
Consignment Note (CMR or eCMR) is used in Road
-
Rail Transport Document CIM and SGMS are used in Rail
2.1. Business process in scope
The processes covered by this profile are:
-
The Waybill is issued by the party who undertakes to provide transportation services, or undertakes to arrange for their provision, to the party who gives instructions for the transportation services (shipper, consignor, etc.).
The main activities supported by this message are:
-
The type of transport required for the despatch and delivery of the goods being shipped. The means of transport, routing and arrival details.
2.2. Parties and roles
The table below gives the definitions of the parties and roles involved in the Waybill process.
| Business partners | Definition |
|---|---|
Customer |
The customer is the legal person or organization who is in demand of a product or service. Examples of customer roles: buyer, consignee, debtor, contracting authority. |
Supplier |
The supplier is the legal person or organization who provides a product or service. Examples of supplier roles: seller, consignor, despatch party, economic operator. |
Freight Forwarder |
Freight Forwarder is an agent who acts on behalf of importers, exporters or other companies to organise the safe, efficient and cost-effective transportation of goods. In some cases, the freight forwarding company itself provides the service. |
Carrier |
The carrier handles the physical delivery/transportation of the despatched shipment. Used if a third party is handling the physical transport. |
| Role/actor | Definition |
|---|---|
Consignor (cac:ConsignorParty) |
Consignor is the seller of the goods and is often referred to as the seller or shipper. The role is carried out by the supplier or on behalf of the supplier. |
Consignee (cac:ConsigneeParty) |
Consignee is the person or organisation to which the products will be shipped and who is taking possession. The role is carried out by the customer or on behalf of the customer. |
Freight Forwarder (cac:FreightForwarderParty) |
Freight Forwarder is an agent who organizes the transport on behalf of the transport buyer. |
Carrier (cac:CarrierParty) |
Carrier is the party providing the transport of goods between named points. |
The diagram below shows the roles in the Waybill process.
2.3. Other important concepts
The table below gives the definitions of key concepts of the fulfillment process.
| Term | Definition |
|---|---|
Shipment |
A contractual arrangement whereby an identifiable collection of goods items is to be transported from one party (usually a Supplier) to another party (usually a Customer). Can be identified by a GS1 GSIN (Global Shipment Identification Number) or an identity in any other format. |
Consignment |
The transportation of an identifiable collection of goods items from one party (the Despatch Party) to another party (the Consignee) via one or more modes of transport. Can be identified by a GS1 GINC (Global Identification Number for Consignments) or an identity in any other format. |
Transport Handling Unit |
A description of individual handling units in which the line items are packed. The Transport Handling Unit is identified by a GS1 SSCC. |
Master Data |
Master data is data which is generally static. Data such as locations or product item can be considered master data. The process of data alignment is the exchange, “up-front”, between trading partners of location and/or item data. In a GS1 context, master data is referenced by GS1 identification keys; the GLN – the global location number for locations, and the GTIN – global trade item number for item products. |
Logistics Label |
A logistics’ label has been applied to each of the pallets where the SSCCs are used and rendered as clear text numbers, address details and GS1 128 barcode. NB where multiple SSCCs are applied to logistics’ units on one pallet, there needs to be a GS1 logistics label applied and exterior of the pallet. The subordinate SSCCs on the individual logistics units should be packaged in such a way that they are not visible to the naked eye (in this scenario). For a full description of how to apply SSCCs and the GS1 Logistic label see link; http://www.gs1.eu/?page=&tudasbazis=60&lister=26 |
3. Processes and use cases
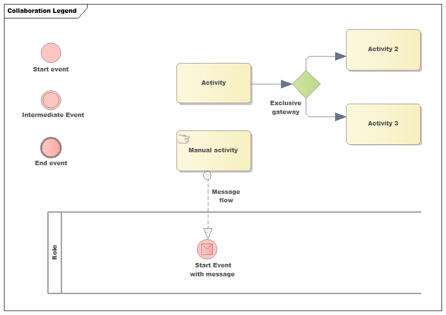
3.1. Legend for BPMN diagrams
The diagrams are expressed in the BPMN notation. The diagram below serves as an explanation for the diagrams used in the process descriptions.
3.2. Process overview
The diagram below gives an overview of the main processes in this profile.
See Examples files Appendix A for a sample file for Waybill.
The following section and diagrams show the choreography of the business process involving various parties.
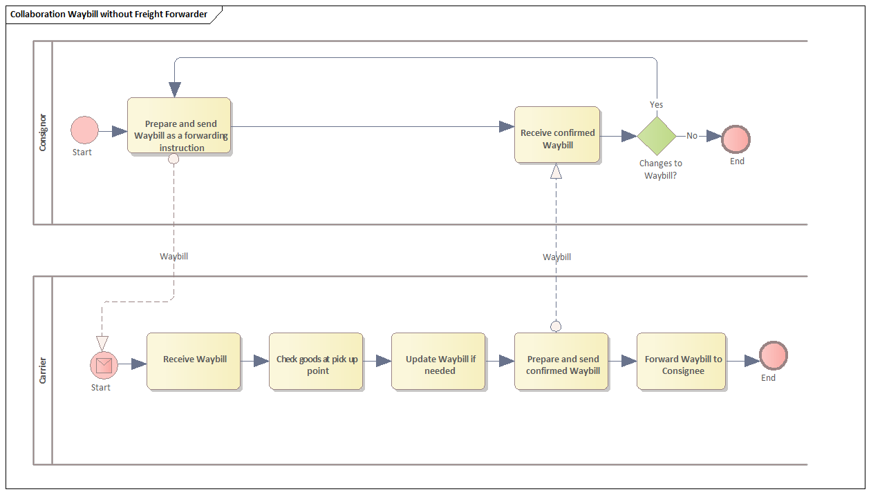
3.3. Scenario 1: Exchange of Waybill without a Freight Forwarder
The following diagram shows a process where the Consignor sends a Waybill as a forwarding instruction to the Carrier. The Carrier will check the goods at the pick up points and return a confirmed Waybill.
Parties involved:
Consignor: The party preparing and sending the Waybill as a forwarding instruction.
Carrier: The party returning a confirmed Waybill and providing the transport service as described in the Waybill.
3.4. Scenario 2: Exchange of Waybill with Freight Forwarder
The following diagram shows a process where the Consignor instructs a Freight Forwarder to issue a Waybill as a forwarding instruction to the Carrier. The Carrier will check the goods at the pick up points and return a confirmed Waybill.
Parties involved:
Consignor: The party instructing the Freight Forwarder to issue a Waybill.
Freight Forwarder: The party preparing and sending the Waybill as a forwarding instruction on behalf of the Consignor.
Carrier: The party returning a confirmed Waybill and providing the transport service as described in the Waybill.
4. Semantic datatypes
Semantic data types are used to bridge the gap between the semantic concepts expressed by the information elements and the technical implementation. The semantic data types define the allowed value domain for the content, and any additional information components (attributes) needed in order to ensure its precise interpretation.
4.1. Primitive types
Semantic data type content may be of the following primitive types. These primitive types were taken from ISO 15000-5:2014, Appendix A.
| Primitive type | Definition |
|---|---|
Binary |
A set of finite-length sequences of binary digits. |
Date |
Time point representing a calendar day on a time scale consisting of an origin and a succession of calendar ISO 8601:2004. |
Decimal |
A subset of the real numbers, which can be represented by decimal numerals. |
String |
A finite sequence of characters. |
4.2. Semantic data types
The different semantic data types are described in the tables below, where various features such as attributes, format, and decimals as well as the basic type are defined for each semantic data type. They are based on ISO 15000-5:2014.
When used in an instance document, each data element will contain data. In the below tables this is identified as the “content”. Whenever a business term is used this term shall always have content and therefore the content is always mandatory.
4.2.1. Amount
An amount states a numerical monetary value. The currency of the amount is defined as a separate business term.
| Amount is floating up to two fraction digits. |
| Component | Use | Primitive Type | Example |
|---|---|---|---|
Content |
Mandatory |
Decimal |
10000.25 |
4.2.2. Price Amount
A price amount states a numerical monetary amount value for data elements that contain item prices that may be multiplied by item quantities. The currency of the amount is defined as a separate business term.
| Unit price amount does not set restrictions on number of decimals, as contrast to the Amount type |
| Component | Use | Primitive Type | Example |
|---|---|---|---|
Content |
Mandatory |
Decimal |
10000.1234 |
4.2.3. Percentage
Percentages are given as fractions of a hundred (per cent) e.g. the value 34.78 % in percentage terms is given as 34.78.
| No restriction on number of decimals for percentages. |
| Component | Use | Primitive Type | Example |
|---|---|---|---|
Content |
Mandatory |
Decimal |
34.7812 |
4.2.4. Quantity
Quantities are used to state a number of units such as for items. The code for the Unit of Measure is defined as a separate business term.
| No restriction on number of decimals for quantities. |
| Component | Use | Primitive Type | Example |
|---|---|---|---|
Content |
Mandatory |
Decimal |
10000.1234 |
4.2.5. Code
Codes are used to specify allowed values in elements as well as for lists of options. Code is different from Identifier in that allowed values have standardized meanings that can be known by the recipient.
| Codes shall be entered exactly as shown in the selected code list |
| Component | Use | Primitive Type | Example |
|---|---|---|---|
Content |
Mandatory |
String |
Abc123 |
4.2.6. Identifier
Identifiers (IDs) are keys that are issued by the sender or recipient of a document or by a third party.
| The use of the attributes is specified for each information element. |
| Component | Use | Primitive Type | Example |
|---|---|---|---|
Content |
Mandatory |
String |
abc:123-DEF |
Scheme identifier |
Conditional |
String |
0088 |
Scheme version identifier |
Conditional |
String |
1.0 |
4.2.7. Date
Dates shall be in accordance to the “Calendar date complete representation” as specified by ISO 8601:2004, format YYYY-MM-DD.
| Dates shall not include timezone information. |
| Component | Use | Primitive Type | Example |
|---|---|---|---|
Content |
Mandatory |
Date |
2017-12-01 |
4.2.8. Time
Time shall be in accordance to the “Extended time format” as specified by ISO 8601:2004, format [hh]:[mm]:[ss].
| Time shall not include timezone information. Decimal fraction on seconds SHALL not be used. |
| Component | Use | Primitive Type | Example |
|---|---|---|---|
Content |
Mandatory |
Date |
09:30:12 |
4.2.9. Document Reference
Document Reference Types are identifiers that were assigned to a document or document line.
| Component | Use | Primitive Type | Example |
|---|---|---|---|
Content |
Mandatory |
String |
abc:123-DEF |
4.2.10. Text
Text is the actual wording of anything written or printed. Line breaks in the text may be present, and any line breaks should be preserved and respected by the receiver’s system
| Component | Use | Primitive Type | Example |
|---|---|---|---|
Content |
Mandatory |
String |
5% allowance when paid within 30 days |
4.2.11. Binary objects
Binary objects can be used to describe files which are transmitted together with the business document. Attachments shall be transmitted together with the business document. The binary object has two supplementary components: a Mime Code, which specifies the Mime type of the attachment and a Filename that is provided by (or on behalf of) the sender of the business document.
| Component | Use | Primitive Type | Example |
|---|---|---|---|
Content |
Mandatory |
Binary |
QmFzZTY0IGNvbnRlbnQgZXhhbXBsZQ== |
Mime Code |
Mandatory |
String |
image/jpeg |
Filename |
Mandatory |
String |
drawing5.jpg |
5. Code lists
5.1. Code lists for coded elements
Any element with the semantic data type = code, can mandate the use of a specific code list (or a fixed value). The applicable code lists can be found under Code lists in the top-menu bar. There you can find the valid codes, their names and description, and also links to where the same code list is used elsewhere in the transaction, or in other Logistics documents. Below are examples on usage of code lists for identifiers being used in all formats.
5.2. Code list for identifiers - Examples of usage
5.2.1. Party identifiers and party legal registration identifier scheme
All party identifiers (cac:PartyIdentification/cbc:ID) and party legal registration identifier (cac:PartyLegalEntity/cbc:CompanyID) has an optional scheme identifier attribute (@schemeID).
If used, the value shall be chosen from the ICD code list.
cac:PartyIdentification<cac:PartyIdentification>
<cbc:ID schemeID="0088">5790000435968</cbc:ID> (1)
</cac:PartyIdentification>
| 1 | schemeID attribute is optional, but when used, the codes must be from the ICD code list. |
5.2.2. Electronic address identifier scheme identifier
All electronic address identifiers (cbc:EndpointID/@schemeID) use the Electronic Address Scheme code list (EAS),
maintained by CEF.
Valid values are found in the EAS code list.
cbc:EndpointID<cbc:EndpointID schemeID="0184">DK87654321</cbc:EndpointID> (1)
| 1 | schemeID attribute is mandatory |
6. Description of selected parts of the Waybill.
6.1. Overview
The Waybill consists of one consignment, a number of document references, a signature (optional) and several parties.
The consignment refers to a shipment and describes the transport events, the shipment stages, the transport contract and the transport handling units that carries the goods items in the consignment. The transport handling unit can use some transport equipment e.g., a container that again has seals. The goods item contains one item that may have information about commodity codes and desription about dangerous goods.
6.2. Parties
The following parties/roles may be specified in the message. The same actor may play more than one role depending on the handling routine.
6.2.1. Consignor (ConsignorParty)
Consignor, also known as the shipper, is the sender of the goods. The Consignor is often the buyer of the freight services. If the Consignor is the same for all consignments in the Waybill, the consignor can be described on the document level instead of in each consignment.
Example:
<cac:ConsignorParty>
<cbc:EndpointID schemeID="0198">DK13246149</cbc:EndpointID>
<cac:PartyName>
<cbc:Name>Consortial</cbc:Name>
</cac:PartyName>
<cac:PostalAddress>
<cbc:StreetName>Boston Road</cbc:StreetName>
<cbc:CityName>Billerica</cbc:CityName>
<cbc:PostalZone>01821</cbc:PostalZone>
<cac:Country>
<cbc:IdentificationCode>US</cbc:IdentificationCode>
</cac:Country>
</cac:PostalAddress>
<cac:PartyLegalEntity>
<cbc:RegistrationName>Consortial</cbc:RegistrationName>
<cbc:CompanyID schemeID="0198">DK13246149</cbc:CompanyID>
</cac:PartyLegalEntity>
<cac:Contact>
<cbc:Name>Mrs Bouquet</cbc:Name>
<cbc:Telephone> +1 158 1233714</cbc:Telephone>
<cbc:ElectronicMail>bouquet@fpconsortial.com</cbc:ElectronicMail>
</cac:Contact>
</cac:ConsignorParty>
6.2.2. Consignee (ConsigneeParty)
Consignee is known as the DeliveryCustomerParty in the Despatch and receive advice. The Consignee is the person or organisation to which the products will be shipped and who is taking possession. The role is carried out by the customer or on behalf of the customer. The Consignee is a mandatory party in the consignment element and can be the Transportation Buyer.
Example:
<cac:ConsigneeParty>
<cac:PartyName>
<cbc:Name>IYT Corporation</cbc:Name>
</cac:PartyName>
<cac:PostalAddress>
<cbc:StreetName>Avon Way</cbc:StreetName>
<cbc:CityName>Bridgtow</cbc:CityName>
<cbc:PostalZone>ZZ99 1ZZ</cbc:PostalZone>
<cac:Country>
<cbc:IdentificationCode>GB</cbc:IdentificationCode>
</cac:Country>
</cac:PostalAddress>
<cac:Contact>
<cbc:Name>Mr Fred Churchill</cbc:Name>
<cbc:Telephone>+44 127 2653214</cbc:Telephone>
<cbc:ElectronicMail>fred@iytcorporation.gov.uk</cbc:ElectronicMail>
</cac:Contact>
</cac:ConsigneeParty>
6.2.3. Carrier (CarrierParty)
Carrier is the party providing the transport of goods between named points.
Example:
<cac:CarrierParty>
<cbc:EndpointID schemeID="0212">0108023-3</cbc:EndpointID>
<cac:PartyName>
<cbc:Name>Finnair Oyj</cbc:Name>
</cac:PartyName>
<cac:PostalAddress>
<cbc:StreetName>Tietotie 9</cbc:StreetName>
<cbc:CityName>Vantaa</cbc:CityName>
<cbc:PostalZone>4600</cbc:PostalZone>
<cac:Country>
<cbc:IdentificationCode>FI</cbc:IdentificationCode>
</cac:Country>
</cac:PostalAddress>
<cac:PartyLegalEntity>
<cbc:RegistrationName>Leman</cbc:RegistrationName>
<cbc:CompanyID schemeID="0212">0108023-3</cbc:CompanyID>
<cac:RegistrationAddress>
<cbc:CityName>Vantaa</cbc:CityName>
<cac:Country>
<cbc:IdentificationCode>FI</cbc:IdentificationCode>
</cac:Country>
</cac:RegistrationAddress>
</cac:PartyLegalEntity>
</cac:CarrierParty>
6.2.4. Freight Forwarder (FreightForwarderParty)
Freight Forwarder is the party who organizes the freight transport. The freight forwarder can be the same as the carrier. For multimodal freight there can be many freight forwarders involved, one for each consignment. In this case the freight forwarder on waybill level is called the integrator.
Example:
<cac:FreightForwarderParty>
<cac:PartyName>
<cbc:Name>One-Stop Forwarders</cbc:Name>
</cac:PartyName>
<cac:PostalAddress>
<cbc:StreetName>Tietotie 9</cbc:StreetName>
<cbc:CityName>Vantaa</cbc:CityName>
<cbc:PostalZone>4600</cbc:PostalZone>
<cac:Country>
<cbc:IdentificationCode>FI</cbc:IdentificationCode>
</cac:Country>
</cac:PostalAddress>
</cac:FreightForwarderParty>
6.3. Document identification
The Waybill is identified by the Document ID on header level. The Document ID is also referred to as the Booking identifier. In addition there are several other ID’s that can be included in the Waybill. These are used as references from this Waybill to ID’s created by the different parties.
-
CarrierAssignedID
-
ConsignorAssignedID
-
ConsigneeAssignedID
Example:
<cbc:ID>KHN23-44044-1</cbc:ID>
<cbc:CarrierAssignedID>123456789987654321</cbc:CarrierAssignedID>
6.4. Shipment
A shipment is the contractual arrangement whereby an identifiable collection of goods items is to be transported from one party (the Consignor) to another party (Consignee). The Shipment is a mandatory element in the Waybill. There is one and only one shipment in a Waybill. A Shipment contains the consignment and the Goods Items being transported. The shipment ID is an important identifier that tracks the transport of the goods, door to door. If the ID is a GS1 GSIN (Global Shipment Identification Number), it should be indicated by the attribute @schemeID. If it is not, the attribute can be omitted. The Global Shipment Identification Number (GSIN) is a number that identifies a shipment and is assigned by the seller of goods. The goods shipper collects one or more logistic units for transportation to a recipient. A GSIN is assigned to this group of logistic units to identify them as a shipment.
6.5. Consignment
A consignment is the transportation of an identifiable collection of goods items from one party (the consignor) to another (the consignee) via one or more modes of transport. There are often conflicts between the terms "Shipment" and "Consignment", but in this model the Shipment is focused on the contract and the movement of the goods (what is being shipped), while the Consignment is focused on the service of moving the goods (how it will be done). The consignment can consist of a number of transport handling units, the shipment stages relate to how they are transported and the events during the transport. If the ID is a GS1 GINC (Global Identification Number for Consignment), it should be indicated by the attribute @schemeID. If it is not, the attribute can be omitted. This number identifies a consignment, which is a logical grouping of goods (one or more logistics units) transferred to a freight forwarder to be transported for a specific journey. The consignment number must be allocated by a freight forwarder (or a carrier acting as a freight forwarder) or a consignor, but only if prior agreement of the freight forwarder is given.
6.6. Shipment stage
The shipment stage describes a stage of a shipment. This can be from door to door, from door to terminal or form terminal to door. A shipment stage has at least one transport mode and one carrier Party. If the carriers are the same for all shipment stages, it can be defined in the consignment. In a consignment there can be many shipment stages, that is:
-
Main carriage. The shipment stage that is the primary leg for the shipment often used for carrying the goods from on country to another or from one harbour (or airport) or another. For trucks and rails, it can be fixed long distance routes.
-
Pre carriage. The transport from the first pickup to a terminal or port. There can be many pre carriages per consignment
-
On carriage. The transport from the arrival port or terminal of the main carriage on the way to the final destination. The shipment stage serves to list the route for the shipment. There can be transport event defined at departure or at arrival.
Example:
<cac:ShipmentStage>
<cbc:TransportModeCode>3</cbc:TransportModeCode>
<cac:TransportMeans>
<cac:RoadTransport>
<cbc:LicensePlateID>DF10958</cbc:LicensePlateID>
</cac:RoadTransport>
</cac:TransportMeans>
</cac:ShipmentStage>
6.7. Transport handling unit
Transport handling units are the units dealt with under transport. It describes a uniquely identifiable unit consisting of one or more packages, goods items, or pieces of transport equipment. A consignment must have at least one Transport handling unit. If the ID has the format of an SSCC, the attribute @schemeID should be included to indicate it. Transport handling unit includes the following information:
-
Transport equipment
-
Measurement dimension
-
Package
-
Goods item
The following is an example of a Transport handling unit:
<cac:TransportHandlingUnit>
<cbc:ID schemeID="SSCC">173500538500000061</cbc:ID>
<cbc:TransportHandlingUnitTypeCode>AG</cbc:TransportHandlingUnitTypeCode>
<cbc:HazardousRiskIndicator>false</cbc:HazardousRiskIndicator>
<cbc:ShippingMarks>General Cargo</cbc:ShippingMarks>
<cac:TransportEquipment>
<cbc:ID>CON_TE_1</cbc:ID>
<cbc:TransportEquipmentTypeCode>CN</cbc:TransportEquipmentTypeCode>
<cbc:RefrigerationOnIndicator>false</cbc:RefrigerationOnIndicator>
<cbc:Description>SomeDescription</cbc:Description>
<cbc:PowerIndicator>false</cbc:PowerIndicator>
</cac:TransportEquipment>
<cac:MeasurementDimension>
<cbc:AttributeID>LN</cbc:AttributeID>
<cbc:Measure unitCode="MTR">6.1</cbc:Measure>
</cac:MeasurementDimension>
<cac:MeasurementDimension>
<cbc:AttributeID>HT</cbc:AttributeID>
<cbc:Measure unitCode="MTR">2.6</cbc:Measure>
</cac:MeasurementDimension>
<cac:MeasurementDimension>
<cbc:AttributeID>WD</cbc:AttributeID>
<cbc:Measure unitCode="MTR">2.44</cbc:Measure>
</cac:MeasurementDimension>
<cac:GoodsItem>
<cbc:Description>Item description</cbc:Description>
<cac:Item>
<cac:CommodityClassification>
<cbc:ItemClassificationCode listID="ZZZ" listVersionID="3.0.2" name="SBMI">KO2012140200 </cbc:ItemClassificationCode>
</cac:CommodityClassification>
</cac:Item>
</cac:GoodsItem>
</cac:TransportHandlingUnit>
6.8. Document reference
A reference to other documents relevant for this Waybill.
Example:
<cac:DocumentReference>
<cbc:ID>7648779</cbc:ID>
<cbc:DocumentTypeCode>380</cbc:DocumentTypeCode>
<cbc:DocumentType>Delivery specification</cbc:DocumentType>
<cac:Attachment>
<cbc:EmbeddedDocumentBinaryObject mimeCode="application/pdf" filename="Hours-spent.pdf">
aHR0cHM6Ly90ZXN0LXZlZmEuZGlmaS5uby9wZXBwb2xiaXMvcG9hY2MvYmlsbGluZy8zLjAvYmlzLw== </cbc:EmbeddedDocumentBinaryObject>
<cac:ExternalReference>
<cbc:URI>www.beast.se</cbc:URI>
</cac:ExternalReference>
</cac:Attachment>
</cac:DocumentReference>
6.9. Signature
Information about the signature of the Waybill identifying the party responsible for this version of the transaction.
Example:
<cac:Signature>
<cbc:ID>3453</cbc:ID>
<cbc:ValidationDate>2021-09-29</cbc:ValidationDate>
<cbc:ValidationTime>09:49:00+01:00</cbc:ValidationTime>
<cac:SignatoryParty>
<cac:PartyName>
<cbc:Name>HUS Hospital</cbc:Name>
</cac:PartyName>
</cac:SignatoryParty>
<cac:DigitalSignatureAttachment>
<cbc:EmbeddedDocumentBinaryObject mimeCode="application/pdf" filename="Hours-spent.pdf">
aHR0cHM6Ly90ZXN0LXZlZmEuZGlmaS5uby9wZXBwb2xiaXMvcG9hY2MvYmlsbGluZy8zLjAvYmlzLw== </cbc:EmbeddedDocumentBinaryObject>
<cac:ExternalReference>
<cbc:URI>www.beast.se</cbc:URI>
</cac:ExternalReference>
</cac:DigitalSignatureAttachment>
</cac:Signature>
7. Peppol Identifiers
PEPPOL has defined a PEPPOL Policy for identifiers, policy 8 that specifies how to use identifiers in both its transport infrastructure and within the documents exchanged across that infrastructure. It also introduces principles for any identifiers used in the PEPPOL environment. The policies that apply to this BIS are the following:
7.1. Profiles and messages
All messages contains ProfileID and CustomizationID. ProfileID identifies what business process a given message is part of, and CustomizationID identifies the kind of message and the rules applied.
Profiles are connected to one business process, and may contain multiple document types. Valid document instances shall contain corresponding ProfileID and CustomizationID.
| CustomizationID is a string without spaces. The list below contains spaces in CustomizationID to make them easier to read. Make sure to remove any spaces before use. |
7.2. Customization and Profile identifiers
In the table below you will find the values to be used as the specification identifier and the business process type for this profile
| Type | Element cbc:CustomizationID |
Element cbc:ProfileID |
|---|---|---|
Waybill (Trdm125) |
urn:fdc:peppol.eu:logistics:trns:waybill:1 |
urn:fdc:peppol.eu:logistics:bis:waybill:1 |
7.3. Namespaces
The Waybill data model is bound to UBL 2.3 of the document type {ubl-waybill}. The target namespace for the UBL 2.3 Waybill is:
urn:oasis:names:specification:ubl:schema:xsd:Waybill-2
